Mon parcours professionnelle
Situations professionnelles vécues:
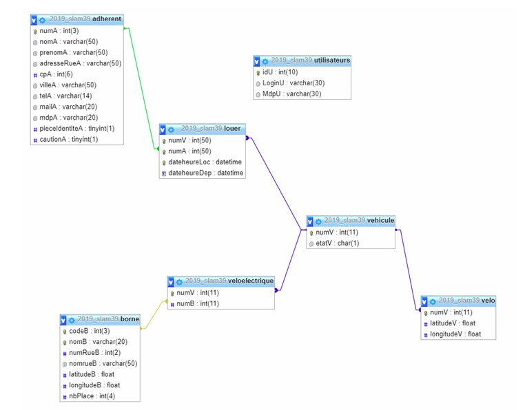
- PPE3: Création d’un site de gestion de vélos en libre service (VELIBERTE)
CONTEXTE:
La ville de Ploufragan a décider de mettre en place un système de mise à disposition de vélo classique et électrique. Le site web permet au adhérents de louer les vélos disponibles mais également de les déposer en indiquant le lieu de dépôt. Le site permet également la consultation des vélos disponibles sans être connecté. Enfin il permet à un compte administrateur de gérer l’état des vélos et de les passer en indisponible en cas de réparation.
Ce site est créé en php.
MISSIONS:
1- Adapter une base de données

2- Modifier un code source existant
3- Création de nouvelles fonctionnalités
4- Architecture réseaux à mettre en place

OUTILS:
- PHPSTORM
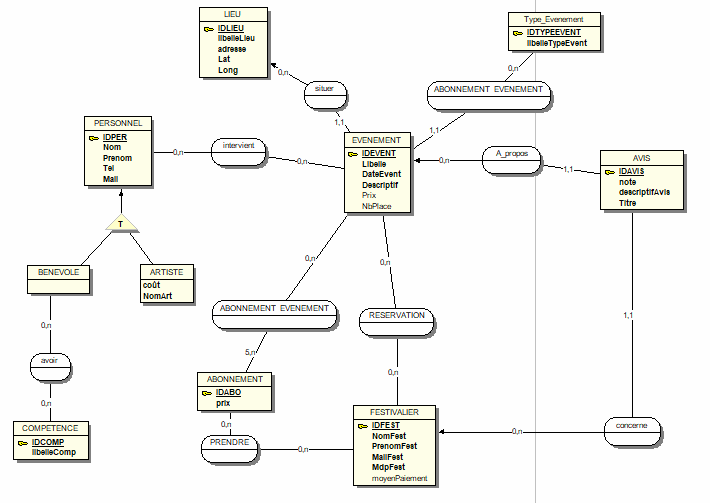
- PPE4: Création d’un logiciel de gestion d’un festival (Les Cult’Urbaines)
CONTEXTE:
Les Cult’Urbaines est un festival de culture urbaine à Carantec. Pour gérer le festival, il est nécessaire d’avoir un logiciel qui pourra gérer tous les aspects du festivals (Gestion des bénévoles, des événements, des artistes…etc)
Ce logiciel est créé en C#
MISSIONS:
1- Création d’une base de données

2- Cibler et créer les fonctionnalités de gestion (CRUD, action)
3- Mise en place d’un outil de versionning (Azure DevOps)
4- Création et configuration d’un SQL Server sur Windows server 2016
OUTILS:
- Visual studio
- Sql Server 17
- Microsoft SQL Server Management Studio
- Azure DevOps
- Stage 1ère année
CONTEXTE:
Pour un nouveau projet de l’entreprise NEWEL INOFRMATIQUE dans laquelle j’effectue mon stage, on me demande de créer un site WordPress à partir d’un Template avec pour modèle des maquettes créées par un WebDesigner
MISSIONS:
1- Mise en place d’un environnement informatique sous Ubuntu
2- Mise en place de WordPress
3- Autoformation sur WordPress
4- Adaptation d’un thème en fonction de la maquette d’un webdesigner
5- Création de fonctionnalités
6- Mise en ligne et sécurisation
OUTILS:
- WordPress
- Stage 2ième années
CONTEXTE:
Le groupe Luc Durand est constitué d’un ensemble d’entreprise dont une blanchisserie. Il y a une dizaine d’années, le groupe a fait appel à une entreprise de développement (Ets KIRSCH) afin de créer un logiciel adapté aux besoins de la blanchisserie.
L’entreprise informatique du groupe (ODO SMART SYSTEMS) souhaite aujourd’hui reprendre la main sur ce logiciel et y apporter des évolutions. Cependant, comme aucun membre de l’équipe n’a de connaissances en C#, il serait trop contraignant de demander à l’un des développeurs de se former dans ce langage afin de répondre au besoin.
Ayant étudié le C# en cours, j’ai donc été pris en stage afin de répondre à ce besoin. Ainsi je devrais mettre en place tout ce qu’il faut afin que le service puisse reprendre la main sur ce logiciel, et lui apporter des évolutions pour répondre aux besoins actuels.
MISSIONS:
1- Mise en place d’un environnement de développement et de test
2- Mise en place et compréhension du code source
3- Autoformation sur Entity Framework
4- Apporter des évolutions sur le code source et sur la base de données
5- Mise en production
OUTILS:
- Visual studio
- Sql Server 17
- Microsoft SQL Server Management Studio
- Azure DevOps
QUELQUES COMPÉTENCES DU RÉFÉRENTIEL ACQUISES:
A5.2.4: Étude d’une technologie, d’un composant, d’un outil ou d’une méthode
A5.2.3: Repérage des compléments de formation ou d’auto-formation …
A4.1.3 : Conception ou adaptation d’une base de données
A1.3.4 : Déploiement d’un service